Easy Exporter - Etsy 订单导出工具 | EHunt 官方合作伙伴
Easy Exporter 是一款功能强大的Etsy插件,专为卖家设计,旨在简化Etsy订单管理流程:
将Etsy订单导出为适用于ERP及物流平台的XLSX文件
支持成品订单与定制产品订单的导出
提升订单处理效率,减少人工操作

如何使用E导出插件?

步骤 1:登录插件
进入 Etsy 后台订单页面,筛选需要导出的订单,点击 Easy Exporter 扩展快捷入口并登录插件。

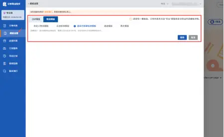
步骤 2:设置模板
首次导出前,请先选择 ERP 或物流模板并保存设置。之后使用 Easy Exporter导出时将默认套用该模板。

步骤 3:导出订单
返回订单列表,可按下单日期或数量筛选订单,选中后点击'导出'即可快速获取订单详情。
人们如何评价E导出插件?
Easy Exporter 让订单导出变得非常简单。我可以快速生成符合 ERP 要求的文件,每周节省大量订单管理时间。

Sarah M.
Etsy 店铺卖家
使用 Easy Exporter 后,大批量 Etsy 订单的管理变得轻松高效。批量导出功能极大提升了工作效率。

Daniel K.
跨境电商卖家
Easy Exporter - Etsy Order Exporter 能清晰导出定制商品订单的详细信息,帮助我更好地理解客户需求并提供个性化服务。

Linda P.
定制产品卖家
Easy Exporter能无缝对接我们的 ERP 和物流流程,减少人工错误,显著提升整体履约效率。

Mark T.
运营经理
Easy Exporter 常见问题
几分钟内开始导出 Etsy 订单
使用 Easy Exporter - Etsy Order Exporter,将 Etsy 订单导出为符合 ERP 与物流系统导入要求的 XLSX 文件,节省时间、减少错误,让订单流程更高效。
安装插件





